上一节最后,我们讲了信号的机制。在某些紧急情况下,我们需要给进程发送一个信号,紧急处理一些事情。
这种方式有点儿像咱们运维一个线上系统,为了应对一些突发事件,往往需要制定应急预案。就像下面的列表中一样。一旦发生了突发事件,马上能够找到负责人,根据处理步骤进行紧急响应,并且在限定的事件内搞定。

我们现在就按照应急预案的设计思路,来看一看Linux信号系统的机制。
首先,第一件要做的事情就是,整个团队要想一下,线上到底能够产生哪些异常情况,越全越好。于是,我们就有了上面这个很长很长的列表。
在Linux操作系统中,为了响应各种各样的事件,也是定义了非常多的信号。我们可以通过kill -l命令,查看所有的信号。
1 | # kill -l |
这些信号都是什么作用呢?我们可以通过man 7 signal命令查看,里面会有一个列表。
1 | Signal Value Action Comment |
就像应急预案里面给出的一样,每个信号都有一个唯一的ID,还有遇到这个信号的时候的默认操作。
一旦有信号产生,我们就有下面这几种,用户进程对信号的处理方式。
1.执行默认操作。Linux对每种信号都规定了默认操作,例如,上面列表中的Term,就是终止进程的意思。Core的意思是Core Dump,也即终止进程后,通过Core Dump将当前进程的运行状态保存在文件里面,方便程序员事后进行分析问题在哪里。
2.捕捉信号。我们可以为信号定义一个信号处理函数。当信号发生时,我们就执行相应的信号处理函数。
3.忽略信号。当我们不希望处理某些信号的时候,就可以忽略该信号,不做任何处理。有两个信号是应用进程无法捕捉和忽略的,即SIGKILL和SEGSTOP,它们用于在任何时候中断或结束某一进程。
接下来,我们来看一下信号处理最常见的流程。这个过程主要是分成两步,第一步是注册信号处理函数。第二步是发送信号。这一节我们主要看第一步。
如果我们不想让某个信号执行默认操作,一种方法就是对特定的信号注册相应的信号处理函数,设置信号处理方式的是signal函数。
1 | typedef void (*sighandler_t)(int); |
这其实就是定义一个方法,并且将这个方法和某个信号关联起来。当这个进程遇到这个信号的时候,就执行这个方法。
如果我们在Linux下面执行man signal的话,会发现Linux不建议我们直接用这个方法,而是改用sigaction。定义如下:
1 | int sigaction(int signum, const struct sigaction *act, |
这两者的区别在哪里呢?其实它还是将信号和一个动作进行关联,只不过这个动作由一个结构struct sigaction表示了。
1 | struct sigaction { |
和signal类似的是,这里面还是有__sighandler_t。但是,其他成员变量可以让你更加细致地控制信号处理的行为。而signal函数没有给你机会设置这些。这里需要注意的是,signal不是系统调用,而是glibc封装的一个函数。这样就像man signal里面写的一样,不同的实现方式,设置的参数会不同,会导致行为的不同。
例如,我们在glibc里面会看到了这样一个实现:
1 | # define signal __sysv_signal |
在这里面,sa_flags进行了默认的设置。SA_ONESHOT是什么意思呢?意思就是,这里设置的信号处理函数,仅仅起作用一次。用完了一次后,就设置回默认行为。这其实并不是我们想看到的。毕竟我们一旦安装了一个信号处理函数,肯定希望它一直起作用,直到我显式地关闭它。
另外一个设置就是SA_NOMASK。我们通过__sigemptyset,将sa_mask设置为空。这样的设置表示在这个信号处理函数执行过程中,如果再有其他信号,哪怕相同的信号到来的时候,这个信号处理函数会被中断。如果一个信号处理函数真的被其他信号中断,其实问题也不大,因为当处理完了其他的信号处理函数后,还会回来接着处理这个信号处理函数的,但是对于相同的信号就有点尴尬了,这就需要这个信号处理函数写得比较有技巧了。
例如,对于这个信号的处理过程中,要操作某个数据结构,因为是相同的信号,很可能操作的是同一个实例,这样的话,同步、死锁这些都要想好。其实一般的思路应该是,当某一个信号的信号处理函数运行的时候,我们暂时屏蔽这个信号。后面我们还会仔细分析屏蔽这个动作,屏蔽并不意味着信号一定丢失,而是暂存,这样能够做到信号处理函数对于相同的信号,处理完一个再处理下一个,这样信号处理函数的逻辑要简单得多。
还有一个设置就是设置了SA_INTERRUPT,清除了SA_RESTART。这是什么意思呢?我们知道,信号的到来时间是不可预期的,有可能程序正在调用某个漫长的系统调用的时候(你可以在一台Linux机器上运行man 7 signal命令,在这里找Interruption of system calls and library functions by signal handlers的部分,里面说得非常详细),这个时候一个信号来了,会中断这个系统调用,去执行信号处理函数,那执行完了以后呢?系统调用怎么办呢?
这时候有两种处理方法,一种就是SA_INTERRUPT,也即系统调用被中断了,就不再重试这个系统调用了,而是直接返回一个-EINTR常量,告诉调用方,这个系统调用被信号中断了,但是怎么处理你看着办。如果是这样的话,调用方可以根据自己的逻辑,重新调用或者直接返回,这会使得我们的代码非常复杂,在所有系统调用的返回值判断里面,都要特殊判断一下这个值。
另外一种处理方法是SA_RESTART。这个时候系统调用会被自动重新启动,不需要调用方自己写代码。当然也可能存在问题,例如从终端读入一个字符,这个时候用户在终端输入一个'a'字符,在处理'a'字符的时候被信号中断了,等信号处理完毕,再次读入一个字符的时候,如果用户不再输入,就停在那里了,需要用户再次输入同一个字符。
因此,建议你使用sigaction函数,根据自己的需要定制参数。
接下来,我们来看sigaction具体做了些什么。
还记得在学习系统调用那一节的时候,我们知道,glibc里面有个文件syscalls.list。这里面定义了库函数调用哪些系统调用,在这里我们找到了sigaction。
1 | sigaction - sigaction i:ipp __sigaction sigaction |
接下来,在glibc中,__sigaction会调用__libc_sigaction,并最终调用的系统调用是rt_sigaction。
1 | int |
这也是很多人看信号处理的内核实现的时候,比较困惑的地方。例如,内核代码注释里面会说,系统调用signal是为了兼容过去,系统调用sigaction也是为了兼容过去,连参数都变成了struct compat_old_sigaction,所以说,我们的库函数虽然调用的是sigaction,到了系统调用层,调用的可不是系统调用sigaction,而是系统调用rt_sigaction。
1 | SYSCALL_DEFINE4(rt_sigaction, int, sig, |
在rt_sigaction里面,我们将用户态的struct sigaction结构,拷贝为内核态的k_sigaction,然后调用do_sigaction。do_sigaction也很简单,还记得进程内核的数据结构里,struct task_struct里面有一个成员sighand,里面有一个action。这是一个数组,下标是信号,内容就是信号处理函数,do_sigaction就是设置sighand里的信号处理函数。
1 | int do_sigaction(int sig, struct k_sigaction *act, struct k_sigaction *oact) |
至此,信号处理函数的注册已经完成了。
总结时刻
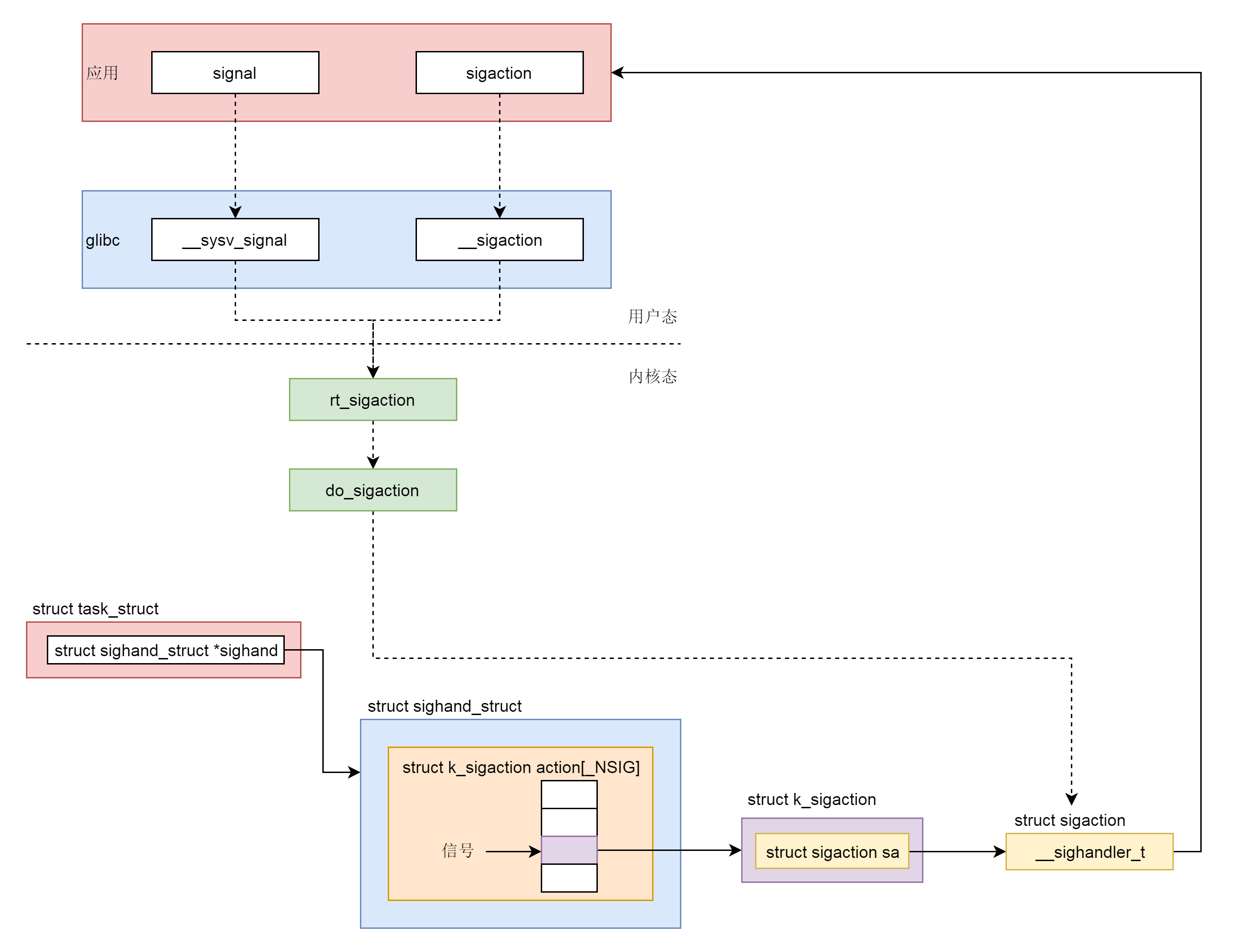
这一节讲了如何通过API注册一个信号处理函数,整个过程如下图所示。
- 在用户程序里面,有两个函数可以调用,一个是signal,一个是sigaction,推荐使用sigaction。
- 用户程序调用的是Glibc里面的函数,signal调用的是__sysv_signal,里面默认设置了一些参数,使得signal的功能受到了限制,sigaction调用的是__sigaction,参数用户可以任意设定。
- 无论是__sysv_signal还是__sigaction,调用的都是统一的一个系统调用rt_sigaction。
- 在内核中,rt_sigaction调用的是do_sigaction设置信号处理函数。在每一个进程的task_struct里面,都有一个sighand指向struct sighand_struct,里面是一个数组,下标是信号,里面的内容是信号处理函数。

课堂练习
你可以试着写一个程序,调用sigaction为某个信号设置一个信号处理函数,在信号处理函数中,如果收到信号则打印一些字符串,然后用命令kill发送信号,看是否字符串被正常输出。
欢迎留言和我分享你的疑惑和见解 ,也欢迎可以收藏本节内容,反复研读。你也可以把今天的内容分享给你的朋友,和他一起学习和进步。
