在上一讲里,我们看到了高性能的Web服务器Nginx,它资源占用少,处理能力高,是搭建网站的首选。
虽然Nginx成为了Web服务器领域无可争议的“王者”,但它也并不是没有缺点的,毕竟它已经15岁了。
“一个人很难超越时代,而时代却可以轻易超越所有人”,Nginx当初设计时针对的应用场景已经发生了变化,它的一些缺点也就暴露出来了。
Nginx的服务管理思路延续了当时的流行做法,使用磁盘上的静态配置文件,所以每次修改后必须重启才能生效。
这在业务频繁变动的时候是非常致命的(例如流行的微服务架构),特别是对于拥有成千上万台服务器的网站来说,仅仅增加或者删除一行配置就要分发、重启所有的机器,对运维是一个非常大的挑战,要耗费很多的时间和精力,成本很高,很不灵活,难以“随需应变”。
那么,有没有这样的一个Web服务器,它有Nginx的优点却没有Nginx的缺点,既轻量级、高性能,又灵活、可动态配置呢?
这就是我今天要说的OpenResty,它是一个“更好更灵活的Nginx”。
OpenResty是什么?
其实你对OpenResty并不陌生,这个专栏的实验环境就是用OpenResty搭建的,这么多节课程下来,你应该或多或少对它有了一些印象吧。
OpenResty诞生于2009年,到现在刚好满10周岁。它的创造者是当时就职于某宝的“神级”程序员章亦春,网名叫“agentzh”。
OpenResty并不是一个全新的Web服务器,而是基于Nginx,它利用了Nginx模块化、可扩展的特性,开发了一系列的增强模块,并把它们打包整合,形成了一个**“一站式”的Web开发平台**。
虽然OpenResty的核心是Nginx,但它又超越了Nginx,关键就在于其中的ngx_lua模块,把小巧灵活的Lua语言嵌入了Nginx,可以用脚本的方式操作Nginx内部的进程、多路复用、阶段式处理等各种构件。
脚本语言的好处你一定知道,它不需要编译,随写随执行,这就免去了C语言编写模块漫长的开发周期。而且OpenResty还把Lua自身的协程与Nginx的事件机制完美结合在一起,优雅地实现了许多其他语言所没有的“同步非阻塞”编程范式,能够轻松开发出高性能的Web应用。
目前OpenResty有两个分支,分别是开源、免费的“OpenResty”和闭源、商业产品的“OpenResty+”,运作方式有社区支持、OpenResty基金会、OpenResty.Inc公司,还有其他的一些外界赞助(例如Kong、CloudFlare),正在蓬勃发展。

顺便说一下OpenResty的官方logo,是一只展翅飞翔的海鸥,选择海鸥是因为“鸥”与OpenResty的发音相同。另外,这个logo的形状也像是左手比出的一个“OK”姿势,正好也是一个“O”。
动态的Lua
刚才说了,OpenResty里的一个关键模块是ngx_lua,它为Nginx引入了脚本语言Lua。
Lua是一个比较“小众”的语言,虽然历史比较悠久,但名气却没有PHP、Python、JavaScript大,这主要与它的自身定位有关。

Lua的设计目标是嵌入到其他应用程序里运行,为其他编程语言带来“脚本化”能力,所以它的“个头”比较小,功能集有限,不追求“大而全”,而是“小而美”,大多数时间都“隐匿”在其他应用程序的后面,是“无名英雄”。
你或许玩过或者听说过《魔兽世界》《愤怒的小鸟》吧,它们就在内部嵌入了Lua,使用Lua来调用底层接口,充当“胶水语言”(glue language),编写游戏逻辑脚本,提高开发效率。
OpenResty选择Lua作为“工作语言”也是基于同样的考虑。因为Nginx C开发实在是太麻烦了,限制了Nginx的真正实力。而Lua作为“最快的脚本语言”恰好可以成为Nginx的完美搭档,既可以简化开发,性能上又不会有太多的损耗。
作为脚本语言,Lua还有一个重要的“代码热加载”特性,不需要重启进程,就能够从磁盘、Redis或者任何其他地方加载数据,随时替换内存里的代码片段。这就带来了“动态配置”,让OpenResty能够永不停机,在微秒、毫秒级别实现配置和业务逻辑的实时更新,比起Nginx秒级的重启是一个极大的进步。
你可以看一下实验环境的“www/lua”目录,里面存放了我写的一些测试HTTP特性的Lua脚本,代码都非常简单易懂,就像是普通的英语“阅读理解”,这也是Lua的另一个优势:易学习、易上手。
高效率的Lua
OpenResty能够高效运行的一大“秘技”是它的“同步非阻塞”编程范式,如果你要开发OpenResty应用就必须时刻铭记于心。
“同步非阻塞”本质上还是一种“多路复用”,我拿上一讲的Nginx epoll来对比解释一下。
epoll是操作系统级别的“多路复用”,运行在内核空间。而OpenResty的“同步非阻塞”则是基于Lua内建的“协程”,是应用程序级别的“多路复用”,运行在用户空间,所以它的资源消耗要更少。
OpenResty里每一段Lua程序都由协程来调度运行。和Linux的epoll一样,每当可能发生阻塞的时候“协程”就会立刻切换出去,执行其他的程序。这样单个处理流程是“阻塞”的,但整个OpenResty却是“非阻塞的”,多个程序都“复用”在一个Lua虚拟机里运行。

下面的代码是一个简单的例子,读取POST发送的body数据,然后再发回客户端:
1 | ngx.req.read_body() -- 同步非阻塞(1) |
代码中的“ngx.req.read_body”和“ngx.print”分别是数据的收发动作,只有收到数据才能发送数据,所以是“同步”的。
但即使因为网络原因没收到或者发不出去,OpenResty也不会在这里阻塞“干等着”,而是做个“记号”,把等待的这段CPU时间用来处理其他的请求,等网络可读或者可写时再“回来”接着运行。
假设收发数据的等待时间是10毫秒,而真正CPU处理的时间是0.1毫秒,那么OpenResty就可以在这10毫秒内同时处理100个请求,而不是把这100个请求阻塞排队,用1000毫秒来处理。
除了“同步非阻塞”,OpenResty还选用了LuaJIT作为Lua语言的“运行时(Runtime)”,进一步“挖潜增效”。
LuaJIT是一个高效的Lua虚拟机,支持JIT(Just In Time)技术,可以把Lua代码即时编译成“本地机器码”,这样就消除了脚本语言解释运行的劣势,让Lua脚本跑得和原生C代码一样快。
另外,LuaJIT还为Lua语言添加了一些特别的增强,比如二进制位运算库bit,内存优化库table,还有FFI(Foreign Function Interface),让Lua直接调用底层C函数,比原生的压栈调用快很多。
阶段式处理
和Nginx一样,OpenResty也使用“流水线”来处理HTTP请求,底层的运行基础是Nginx的“阶段式处理”,但它又有自己的特色。
Nginx的“流水线”是由一个个C模块组成的,只能在静态文件里配置,开发困难,配置麻烦(相对而言)。而OpenResty的“流水线”则是由一个个的Lua脚本组成的,不仅可以从磁盘上加载,也可以从Redis、MySQL里加载,而且编写、调试的过程非常方便快捷。
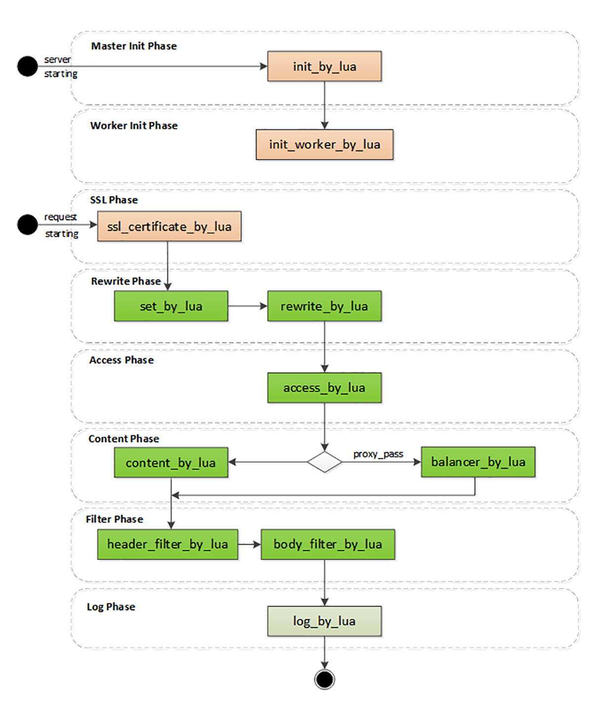
下面我画了一张图,列出了OpenResty的阶段,比起Nginx,OpenResty的阶段更注重对HTTP请求响应报文的加工和处理。

OpenResty里有几个阶段与Nginx是相同的,比如rewrite、access、content、filter,这些都是标准的HTTP处理。
在这几个阶段里可以用“xxx_by_lua”指令嵌入Lua代码,执行重定向跳转、访问控制、产生响应、负载均衡、过滤报文等功能。因为Lua的脚本语言特性,不用考虑内存分配、资源回收释放等底层的细节问题,可以专注于编写非常复杂的业务逻辑,比C模块的开发效率高很多,即易于扩展又易于维护。
OpenResty里还有两个不同于Nginx的特殊阶段。
一个是“init阶段”,它又分成“master init”和“worker init”,在master进程和worker进程启动的时候运行。这个阶段还没有开始提供服务,所以慢一点也没关系,可以调用一些阻塞的接口初始化服务器,比如读取磁盘、MySQL,加载黑白名单或者数据模型,然后放进共享内存里供运行时使用。
另一个是“ssl阶段”,这算得上是OpenResty的一大创举,可以在TLS握手时动态加载证书,或者发送“OCSP Stapling”。
还记得[第29讲]里说的“SNI扩展”吗?Nginx可以依据“服务器名称指示”来选择证书实现HTTPS虚拟主机,但静态配置很不灵活,要编写很多雷同的配置块。虽然后来Nginx增加了变量支持,但它每次握手都要读磁盘,效率很低。
而在OpenResty里就可以使用指令“ssl_certificate_by_lua”,编写Lua脚本,读取SNI名字后,直接从共享内存或者Redis里获取证书。不仅没有读盘阻塞,而且证书也是完全动态可配置的,无需修改配置文件就能够轻松支持大量的HTTPS虚拟主机。
小结
- Nginx依赖于磁盘上的静态配置文件,修改后必须重启才能生效,缺乏灵活性;
- OpenResty基于Nginx,打包了很多有用的模块和库,是一个高性能的Web开发平台;
- OpenResty的工作语言是Lua,它小巧灵活,执行效率高,支持“代码热加载”;
- OpenResty的核心编程范式是“同步非阻塞”,使用协程,不需要异步回调函数;
- OpenResty也使用“阶段式处理”的工作模式,但因为在阶段里执行的都是Lua代码,所以非常灵活,配合Redis等外部数据库能够实现各种动态配置。
课下作业
- 谈一下这些天你对实验环境里OpenResty的感想和认识。
- 你觉得Nginx和OpenResty的“阶段式处理”有什么好处?对你的实际工作有没有启发?
欢迎你把自己的学习体会写在留言区,与我和其他同学一起讨论。如果你觉得有所收获,也欢迎把文章分享给你的朋友。
